Annotation Repository Schema
The annotation repository schema supports the following functions:
- Add/delete an annotation
- Update an annotation's symbol
- Update an annotation's description
- Enforce the uniqueness of annotation symbols
- Add/delete database assignments
- Add/delete field assignments
- Add/delete field value assignments
- Add/delete cell assignments
- Update assignments with a new annotation symbol
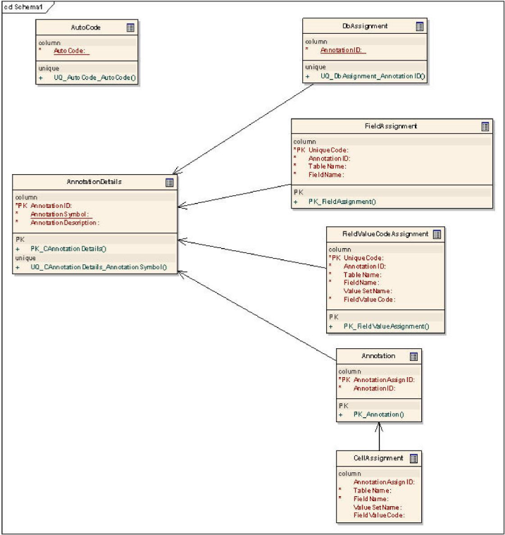
The annotation repository schema is represented in the following database entity diagram:

The tables in the annotation repository schema are:
| Table | Description | Primary Key | Foreign Key |
|---|---|---|---|
AnnotationDetails | Stores annotation symbols and descriptions. | AnnotationID | |
DbAssignment | Stores database annotation assignments. | Refers to the primary key in the AnnotationDetails table. | |
FieldAssignment | Stores field annotation assignments. | UniqueCode | AnnotationID. Refers to the primary key in AnnotationDetails. |
FieldValueCodeAssignment | Stores field value annotation assignments. | UniqueCode | AnnotationID. Refers to the primary key in AnnotationDetails. |
Annotation | Stores the joins between AnnotationDetails and CellAssignment. | AnnotationAssignID | AnnotationID. Refers to the primary key in AnnotationDetails. |
CellAssignment | Stores cell assignment. All records that share the same | AnnotationAssignID. Refers to the primary key in Annotation. |