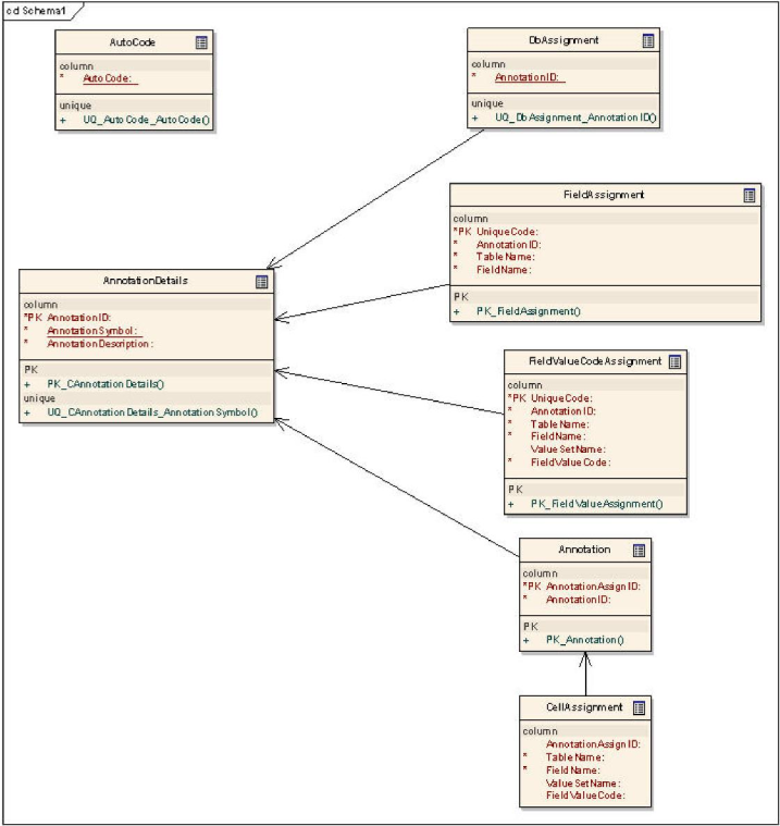
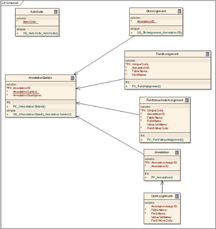
Annotation Repository Schema
The annotation repository schema supports the following functions:
Add/delete an annotation
Update an annotation's symbol
Update an annotation's description
Enforce the uniqueness of annotation symbols
Add/delete database assignments
Add/delete field assignments
Add/delete field value assignments
Add/delete cell assignments
Update assignments with a new annotation symbol
The annotation repository schema is represented in the following database entity diagram:

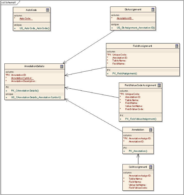
The tables in the annotation repository schema are:
Table | Description | Primary Key | Foreign Key |
|---|---|---|---|
| Stores annotation symbols and descriptions. |
|
|
| Stores database annotation assignments. |
| Refers to the primary key in the |
| Stores field annotation assignments. |
|
|
| Stores field value annotation assignments. |
|
|
| Stores the joins between |
|
|
| Stores cell assignment. All records that share the same |
|
|