Multi-Response Questions in Survey Data - SuperCHANNEL
Multi-response questions or fields are commonly found in survey data. These are questions where the survey respondent can give more than one answer.
For example:
Q1: How do you usually travel to work (please tick all that apply)?
[ ] Walk
[ ] Bus
[ ] Car
[ ] Train
[ ] Bike
There is no standard way to represent multi-response questions in the SPS file format, so the SuperCHANNEL driver supports two different methods for representing this type of question.
This section is specific to multi-reponse source data in SPS format. For more general information about multi-response data, see Channel Multi-Response Data - SuperCHANNEL.
Default Method
When using the default method for multi-response questions:
- There must be one variable defined for each response to the question.
The variable name must contain a prefix and a suffix, separated by either a hash character (#), underscore (_), or lower case alphabetic character.
- The prefix and the separator must be the same for all the responses to a given question.
- The prefix must be unique amongst all other multi-response questions in the file.
- The suffix identifies one of the possible responses to the question.
For example,
V1#A,V1_AandV1aAare examples of valid variable names.The variable label text must contain three components:
- A common stub (this is the name/body of the question).
- A hyphen character to act as a separator.
- The text for the individual response to the question.
For example,
'Question 1 Modes of transport to work - Walk'is an example of a valid variable label.
The following example shows a short survey containing a multi-response question using this format:
DATA LIST , FILE="E:\Survey\MR-Survey-Data.dat"/
V1#A
V1#B
V1#C
V1#D
V1#E
V2
V3
.
VARIABLE LABELS
V1#A 'Question 1 Modes of transport to work - Walk'
V1#B 'Question 1 Modes of transport to work - Bus'
V1#C 'Question 1 Modes of transport to work - Car'
V1#D 'Question 1 Modes of transport to work - Train'
V1#E 'Question 1 Modes of transport to work - Bike'
V2 'Question 2 Gender'
V3 'Question 3 Age group'
.
VALUE LABELS
V1#A TO V1#E
1 'Yes' /
V2
1 'Male'
2 'Female'
9 'Not answered' /
V3
1 '10 to 15'
2 '16 to 20'
3 '21 to 25'
4 '26 to 30'
5 '31 to 35'
6 '36 to 40'
7 '41 to 45'
8 '46 to 50'
9 '51+' /
.
SuperCHANNEL uses this method by default. It is not necessary to make any configuration changes to apply this method, although you can explicitly instruct SuperCHANNEL to use this method by adding the parameter str.spsscmd.custid to config.txt and setting it to the value acn
str.spsscmd.custid=acn
Alternative Method
When SuperCHANNEL is configured to use the alternative method for multi-response questions, the following rules apply:
- Each response must have its own variable. For example,
V1,V2,V3. The variable label text must have three components:
- A common stub (this is the name/body of the question). The stub text for all of the response to a given question must be identical so that SuperSTAR knows to group those responses together. The stub text must also be unique amongst all multi-response questions appearing in the file.
- A colon character (:) to act as a separator.
- The text for the individual response to the question.
For example,
'Question 1 Modes of transport to work: Walk'is an example of a valid variable label.
The following example shows a short survey containing a multi-response question using this format:
DATA LIST , FILE="E:\Survey\MR-Survey-Data.dat"/
V1 V2 V3 V4 V5 V6 V7
.
VARIABLE LABELS
V1 'Question 1 Modes of transport to work: Walk'
V2 'Question 1 Modes of transport to work: Bus'
V3 'Question 1 Modes of transport to work: Car'
V4 'Question 1 Modes of transport to work: Train'
V5 'Question 1 Modes of transport to work: Bike'
V6 'Question 2 Gender'
V7 'Question 2 Age group'
.
VALUE LABELS
V1 TO V5
1 'Yes' /
V6
1 'Male'
2 'Female'
9 'Not answered' /
V7
1 '10 to 15'
2 '16 to 20'
3 '21 to 25'
4 '26 to 30'
5 '31 to 35'
6 '36 to 40'
7 '41 to 45'
8 '46 to 50'
9 '51+' /
.
To activate the alternative method, add the parameter str.spsscmd.custid to config.txt and set it to the value dsir
str.spsscmd.custid=dsir
You will need to restart SuperCHANNEL in order for this configuration change to take effect.
Other Restrictions on Multi-Response Questions
Regardless of which method you are using for multi-response questions, the following rules apply:
- The multi-response question variables must be in sequence in the SPS file. They cannot be interspersed with other question variables.
- If you include variables that do not adhere to the multi-response rules, they will be treated as single response questions.
Example of Channelling SPSS Survey Data Containing Multi-Response Questions
The process of channelling multi-response question is similar to the standard process for building an SXV4 using SPSS survey data. The following example is based on using either of the above sample SPS files and a data file containing the following response data:
1,,,,1,2,2,
,,1,,,1,3,
1,1,,,1,2,4,
,,1,,,1,3,
,,1,,,2,2,
1,,,,,2,1,
,,1,,,1,4,
1,,1,,1,2,6,
1,,1,,,1,5,
,,1,,,2,7,
1,,,,,1,3,
,,1,,,2,4,
1,,,,,1,1,
1,1,,1,,2,8,
1,1,,1,,1,5,
To create the SXV4:
- Start SuperCHANNEL and select File > Connect to Source.
- In the Driver drop-down list, select the spsscmd driver.
- In the Database field, click the ... button and select your SPS file.
Click OK. SuperCHANNEL displays the survey structure in the Source View.

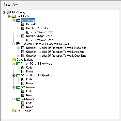
In the example shown here the survey contains one multi-response question and two standard questions. The multi-response question is identified by the multiple table icon. It has its own fact table to handle the multiple answers.

- Select File > Connect to Target, then select your SXV4 target database and click OK.
Press Ctrl+B to add all the tables from the source to the target.

As shown here, SuperCHANNEL has automatically detected most of the required references, but it has not created the reference between the fact table containing the multi-response answers and the corresponding classifications.
Right-click Question 1 Modes Of Transport To Work Answers and select Create Reference.

Double-click the Code under V1#A_TO_V1#E-Answers to create the reference.

- Click Build All to create the SXV4.
Once the build is complete, add the SXV4 to your SuperSERVER. For example by using the following command in SuperADMIN:
CODE> cat adddb Survey "Travel Survey" "E:\Survey\MR-Survey.sxv4" localhost Successfully installed database 'Survey' to server 'localhost' >When you open the SXV4 in SuperCROSS, the multi-response question and its answers display as two separate items in the Fields window:

In order to handle multi-response questions properly, you need to change one of the SuperCROSS options.
- Go to Edit > Options and select the Duty of Care tab.
Select the Enable Multi Response check box and click OK. This ensures that whenever you add one part of a multi-response question to the table then the other part is automatically added too. For example if you add the question then the answers are automatically added to the table.

You can now add the fields to a table and run a cross tabulation. For example:
